本站资源来自互联网收集发布,仅供用于学习和交流。如有侵权之处不妥,请联系站长QQ:7512117删除,敬请谅解。

声明:第三方广告与本站无关,请各位自行判别,本站不担保任何广告。网络交易需谨慎,大资金请走咸鱼担保等 如遇欺诈或纠纷 请网址右上角投诉核实!




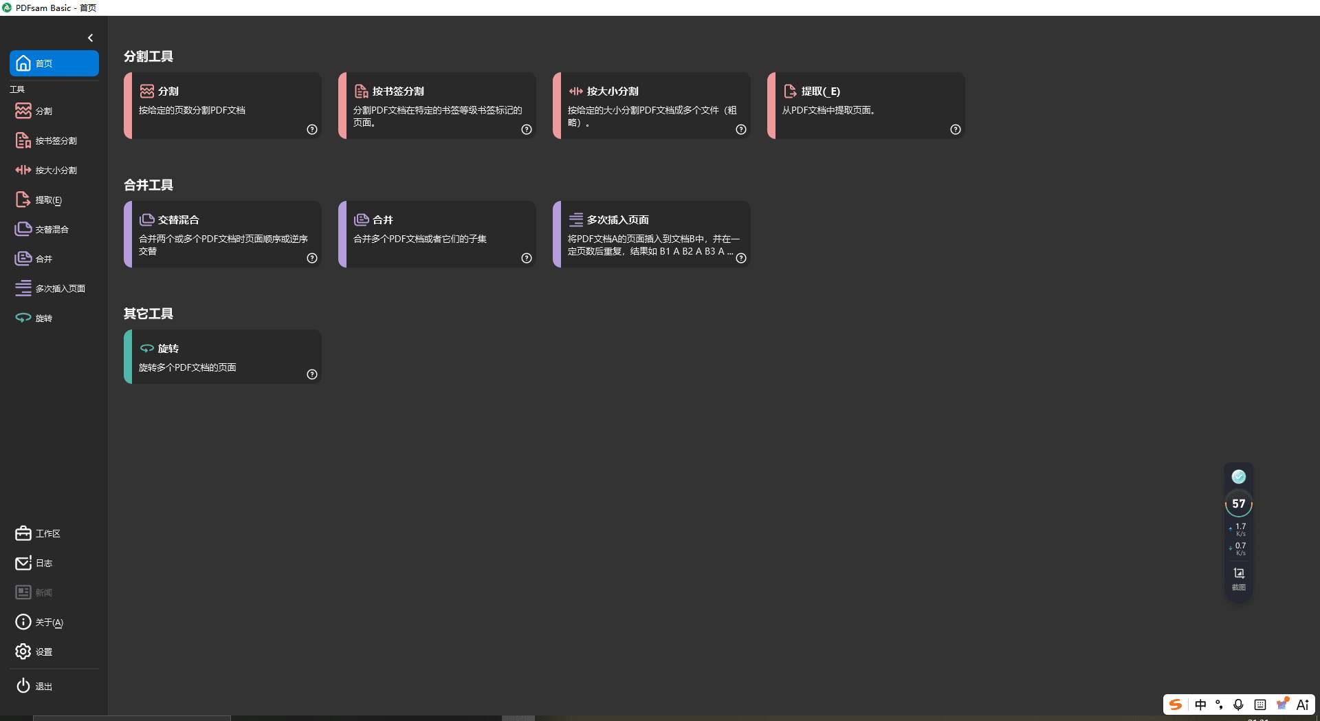
PDF分割合并工具PDFsam Basic v6.0.0便携版

发布:678辅助网 发布时间:2026-4-12 12:31 当前分类: 常用/办公/绿化

213451xwvwkziwkmpokwm0.jpg213454rts2t77igsj8b7kr.jpg

使用PDFsam Basic(免费开源)在家中或工作场所,从PDF文件中拆分、合并、旋转、混合和提取页面。你的PDF文档在电脑上保持私密,无需上传到第三方服务。合并、拆分、旋转、转换、编辑、签署PDF文件... 我们为您准备了一切


下载地址:
蓝奏网盘 天翼云盘 夸克网盘 




这些信息可能会帮助到你: 下载帮助 |  报毒说明 |  进站必看


修改版安卓软件,加群提示为破解者自留,与本站无关 游戏辅助过于长久已无法使用。
软件内任何收费,广告宣传,推广信息均为诈骗请勿相信。与本站无关。可反映本站及时删除

常用/办公/绿化 -最新内容